Fraud Blocker How to Install IIS on Windows and Map it to Match Data Pro

How to Install IIS on Windows and Map it to Match Data Pro

IIS MDP Config

Part 1: Install IIS on Windows Serverย 

  1. Open Server Manager (it usually opens automatically on startup)

  2. Click “Add roles and features”

  3. Click “Next” through the “Before you begin” screen

  4. Select “Role-based or feature-based installation” and click “Next”

  5. Select your server from the server pool and click “Next”

  6. Check “Web Server (IIS)”

  7. When prompted, click “Add Features” to include management tools

  8. Click “Next” through the Features screen

  9. On the Web Server Role (IIS) page, click “Next”

  10. Select these additional role services:

    • Under Application Development: check ASP.NET 4.8 and WebSocket Protocol
    • Under Common HTTP Features: all items should be selected by default
    • Under Health and Diagnostics: check HTTP Logging and Request Monitor
    • Under Performance: check Static Content Compression and Dynamic Content Compression
    • Under Security: check Request Filtering
  11. Click “Install” and wait for installation to complete

  12. Click “Close” when finished

  13. Open a browser and navigate to http://localhost to verify IIS is running (you should see the IIS welcome page)

Part 2: Install URL Rewrite and Application Request Routing Modules

  1. Download URL Rewrite Module from: https://www.iis.net/downloads/microsoft/url-rewrite
  2. Run the installer and follow the prompts to complete installation
  3. Download Application Request Routing (ARR) from: https://www.iis.net/downloads/microsoft/application-request-routing
  4. Run the installer and follow the prompts to complete installation
  5. Open Internet Information Services (IIS) Manager (Start โ†’ Internet Information Services (IIS) Manager)
  6. Click on your server name in the left tree (top level, not any site)
  7. Double-click “Application Request Routing Cache”
  8. Click “Server Proxy Settings” in the right Actions panel
  9. Check the box “Enable proxy”
  10. Set Time-out to 120 seconds
  11. Click “Apply”

Part 3: Remove the Default Web Site

  1. In IIS Manager, expand “Sites” in the left panel
  2. Right click on “Default Web Site”
  3. In the menu that pops up select “Remove”

Part 4: Create Your New IIS Site

  1. Select “Sites” in the left panel and select “Add Website” on the right panel
  2. Enter the following information:
    • Site name: Match Data Pro (or your preferred name)
    • Physical path: Click the “…” button and create a new folder at C:\inetpub\mdp, then select it
    • Binding – Type: http
    • Binding – IP address: All Unassigned
    • Binding – Port: 8081
      • you can use another port of your choosing as long as it is not in use
    • Binding – Host name: leave blank
  3. Click “OK”

Part 5: Get Your WSL2 IP Address and Docker Port

  1. Open the Bowser where the Match Data Pro login screen is loaded
  2. Copy the ID address in the address bar
  3. Note the IP address (example: 172.25.165.77)
ย 

Part 6: Configure URL Rewrite Rule for Reverse Proxy

  1. In IIS Manager, click on your new site (“Match Data Pro”) in the left panel
  2. Double-click “URL Rewrite” in the middle section
  3. Click “Add Rule(s)” in the right Actions panel
  4. Select “Reverse Proxy” and click “OK”
  5. Enter in Inbound Rulesย the IP addres you previously noted as per the image to the right
  6. Click OKย then select the newly created rule and click Edit on the right panel menu
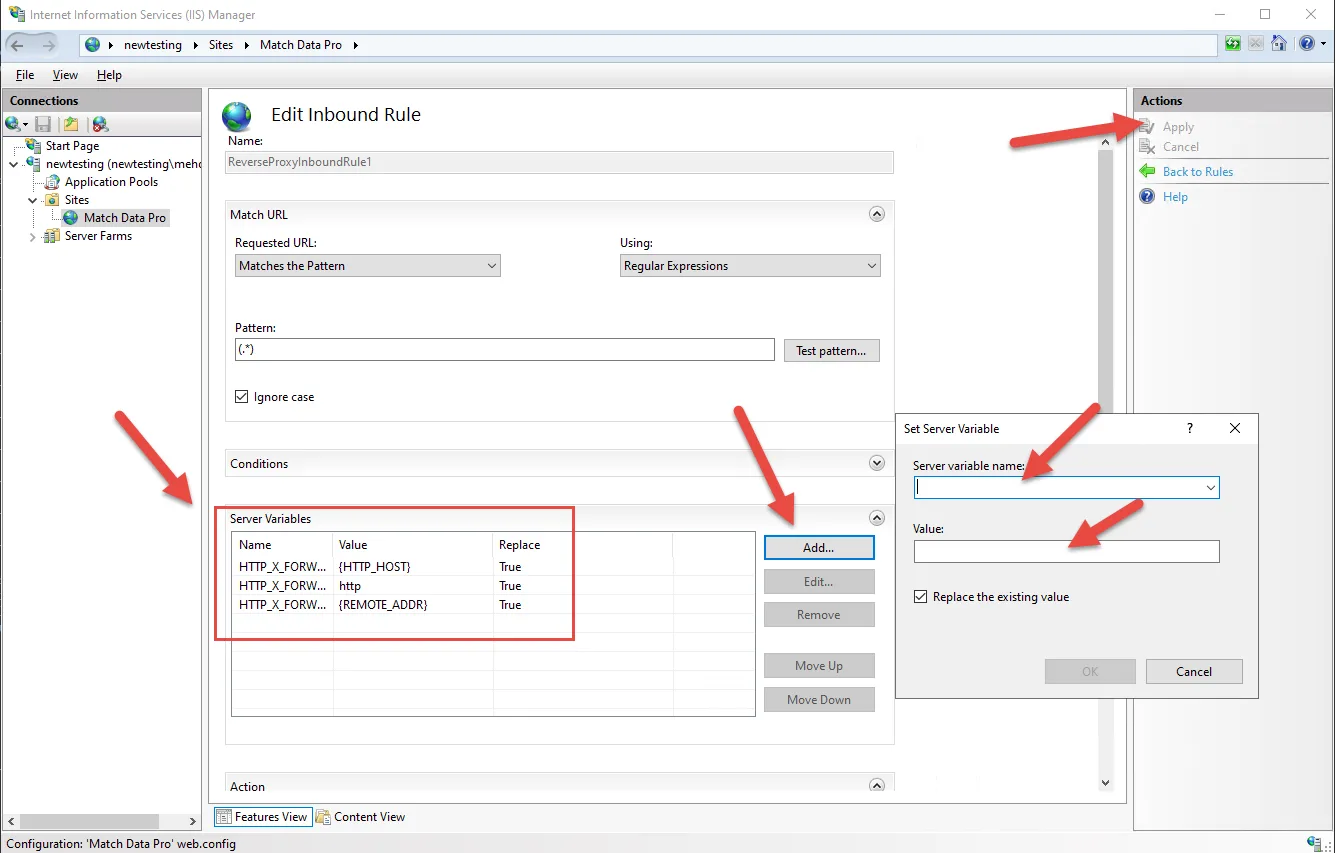
  7. Locate the Server Variables section, and click add to create the following 3 server variables
    • Name: HTTP_X_FORWARDED_HOST
      • Value: {HTTP_HOST}
    • Name: HTTP_X_FORWARDED_PROTO
      • Value: http
        • add https if you will use https
    • Name: HTTP_X_FORWARDED_FOR
      • Value: {REMOTE_ADDR}
  8. Click “Apply” in the right Actions panel

Part 7: Enable Server Variables at Server Level

  1. Click “Back to Rules” in the right Actions panel to return to IIS Manager
  2. Click on your server name (newtesting) in the left tree at the TOP level (not the Match Data Pro site)
  3. Double-click “URL Rewrite”
  4. In the right Actions panel, click “View Server Variables”
  5. Click “Add” to add the first server variable:
    • Server variable name: HTTP_X_FORWARDED_HOST
    • Click “OK”
  6. Click “Add” again for the second variable:
    • Server variable name: HTTP_X_FORWARDED_PROTO
    • Click “OK”
  7. Click “Add” again for the third variable:
    • Server variable name: HTTP_X_FORWARDED_FOR
    • Click “OK”
  8. Click “Back to Rules” in the right Actions panel

Part 8: Restart IIS

  1. In IIS Manager, click theย server name (newtesting) at the top level
  2. Select “Stop” from the right panel menu
  3. Wait 3-5 seconds
  4. Select “Start” from the right menu
  5. open a browser outside this server and try to access http://YourServerIP:8081
    • Or use the port that you configured